UniCommerce - ONDC CostBo Integration Flow

UniCommerce - ONDC CostBo Integration Flow

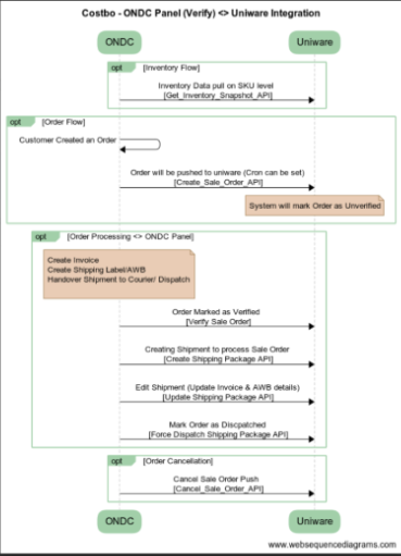
Process Flow

Integration Flow


Catalog and Inventory Flow

Order Flow

Unicommerce APIs

Sl. no

API

Type

Description

1

Add Auth 


`/catalog-partner-service/api/v2/business/catalog/partner/addAuth`

POST

Takes a username password, and facility code and returns an access token.


Internally calls `/oauth/token`

2

Get Auth


`/catalog-partner-service/api/v2/business/catalog/partner/getAuth`

GET

Retrieves authentication details. 

3

Copy Master Branch Auth 


`/catalog-partner-service/api/v2/business/catalog/partner/copyMasterBranchAuth`

POST

Copies master branch authentication. 

4

Add Bulk Auth 


`/catalog-partner-service/api/v2/business/catalog/partner/addBulkAuth`

POST

Adds authentication details in bulk. 

5

Get Item Details 


`/catalog-partner-service/api/v2/business/uniCommerce/itemType/get`

GET

Fetches product details for a SKU. 


Internally calls 

`/services/rest/v1/catalog/itemType/get`

6

Get Inventory Snapshot 


`/catalog-partner-service/api/v2/business/uniCommerce/inventory/inventorySnapshot/get`

GET

Fetches inventory snapshot for multiple SKUs. 


Internally calls `/services/rest/v1/inventory/inventorySnapshot/get`

7

Create Sale Order 


`/catalog-partner-service/api/v2/business/uniCommerce/oms/saleOrder/create`

POST

This API is used to create a sale order. 


Internally calls `/services/rest/v1/oms/saleOrder/create`

8

Get Sale Order Details 


`/catalog-partner-service/api/v2/business/uniCommerce/oms/saleorder/get`

GET

Fetches details of a sale order. 


Internally calls `/services/rest/v1/oms/saleorder/get`

9

Verify Sale Order /catalog-partner-service/api/v2/business/uniCommerce/oms/saleOrder/verify

POST

Used to verify sale order and update status from `PENDING_VERIFICATION` to `CREATED`. 


Internally calls `/services/rest/v1/oms/saleOrder/verify`

10

Update Shipping Package 


`/catalog-partner-service/api/v2/business/uniCommerce/oms/shippingPackage/edit`

POST

Updates shipping package details (weight, dimensions, no. of boxes, etc.). 


Internally calls `/services/rest/v1/oms/shippingPackage/edit`

11

Shipment Event 


`cart-command-side/api/v1/webhook/btoc/delhivery/orderDelivered`

POST

Marks shipment as dispatched (COMPLETED status). 


Internally calls Force Dispatch Dispatch Package `/services/rest/v1/oms/shippingPackage/forceDispatch`

12

Cancel Sale Order 


`catalog-partner-service/api/v2/business/uniCommerce/oms/saleOrder/cancel`

POST

Cancels a sale order. 


Internally calls `/services/rest/v1/oms/saleOrder/cancel`

13

Get Facility Code 


`/catalog-partner-service/api/v2/business/uniCommerce/facility/get`

GET

Used to fetch facility details. 


Internally calls `/services/rest/v1/facility/get`


    • Related Articles

    • EasyEcom - ONDC CostBo Integration Flow

      Process Flow Inventory Check Order Flow EasyEcom APIs Following are the EasyEcom APIs used in this integration Sl.no API Type Description 1 Add Auth/ Validate Auth `api.easyecom.io/access/token` GET Takes a username password, and location key and ...